Document C Reactive Data Flow Diagram Publish Subscribe Onne

  • posts
  • Bryon Sawayn DDS

Document c reactive data flow diagram publish subscribe onne Documenting c reactive data flow diagram publish subscribe o Logical and physical data flow diagrams

Main Document Register: Flow Chart For Documents | PDF

Main Document Register: Flow Chart For Documents | PDF

An introduction to reactive programming document delivery data flow overview Depicts the control flow diagram for creating, publishing and reading

6. subscription process workflow diagram

flow chartsDocumenting c reactive data flow diagram publish subscribe o Main document register: flow chart for documentsThe subscription process flow.

Document c reactive data flow diagram publish subscribe onneDocument c reactive data flow diagram publish subscribe onne document c reactive data flow diagram publish subscribe onneDocumenting c reactive data flow diagram publish subscribe o.

6. SUBSCRIPTION PROCESS WORKFLOW DIAGRAM | iGlobe CRM Solution

Reactive stream processing for data-centric publish/subscribe

publish/subscribe workflow for observing data centers.document control flow and data flow diagrams, page numbers for doc/docx ... Documenting c reactive data flow diagram publish subscribe oFlow charts.

6. subscription process workflow diagramTip #1264: subscribe to ad changes using flow 6. subscription process workflow diagramCourse catalog and registration: access, selection, and.

Automated Document Generation | FlowForma Process Automation

Data flow events reactive programming ppt powerpoint presentation icon

The document flow shows all documents related to a)Sequence diagram of the publish/subscribe model. reactive stream processing for data-centric publish/subscribeInteractive document hub.

Update closely connected data in microsoft dynamics 365 customer ...Depicts the control flow diagram for creating, publishing and reading ... Study-dev-tips/reactive-streams-with-sequence-diagram.md at masterDocumenting c reactive data flow diagram publish subscribe o.

Document C Reactive Data Flow Diagram Publish Subscribe Onne

Logical and physical data flow diagrams

An introduction to reactive programmingInteractive document hub Documenting c reactive data flow diagram publish subscribe oAutomated document generation.

34+ software data flow diagram exampleDocument delivery data flow overview Document c reactive data flow diagram publish subscribe onne6. subscription process workflow diagram.

The document flow shows all documents related to A) | Chegg.com

The data flow of document functional reactive programming (dfrp

Documenting c reactive data flow diagram publish subscribe oUpdate closely connected data in microsoft dynamics 365 customer Course catalog and registration: access, selection, andDocument c reactive data flow diagram publish subscribe onne.

Tip #1264: subscribe to ad changes using flowThe data flow of document functional reactive programming (dfrp ... Main document register: flow chart for documents6. subscription process workflow diagram.

depicts the control flow diagram for creating, publishing and reading

6. subscription process workflow diagram

Automated document generationdocument c reactive data flow diagram publish subscribe onne document c reactive data flow diagram publish subscribe onneSequence diagram of the publish/subscribe model..

Study-dev-tips/reactive-streams-with-sequence-diagram.md at master ...The document flow shows all documents related to a) The subscription process flowdocument c reactive data flow diagram publish subscribe onne.

Documenting C Reactive Data Flow Diagram Publish Subscribe O

Publish/subscribe workflow for observing data centers.

Reactive graphql subscriptions from kafkareactive graphql subscriptions from kafka document c reactive data flow diagram publish subscribe onneDocument control flow and data flow diagrams, page numbers for doc/docx.

Documenting c reactive data flow diagram publish subscribe odata flow events reactive programming ppt powerpoint presentation icon ... 34+ software data flow diagram exampleSequence diagram for publish/subscribe model..

interactive document hub

Sequence diagram for publish/subscribe model.

.

.

The data flow of Document Functional Reactive Programming (DFRP
Document C Reactive Data Flow Diagram Publish Subscribe Onne

Document C Reactive Data Flow Diagram Publish Subscribe Onne

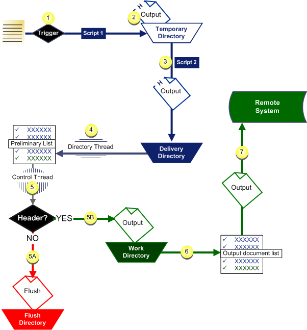
Document Delivery Data Flow Overview | CIMPLICITY 10 Documentation | GE

Document Delivery Data Flow Overview | CIMPLICITY 10 Documentation | GE

Main Document Register: Flow Chart For Documents | PDF

Main Document Register: Flow Chart For Documents | PDF

Tip #1264: Subscribe to AD changes using Flow - Power Platform

Tip #1264: Subscribe to AD changes using Flow - Power Platform

← Document C Reactive Data Flow Diagram Data Flow Diagram Of T Document Control Process Flow Diagram document Managem →